Topik trending
#
Bonk Eco continues to show strength amid $USELESS rally
#
Pump.fun to raise $1B token sale, traders speculating on airdrop
#
Boop.Fun leading the way with a new launchpad on Solana.
Sebuah mega-utas tentang mengapa sekarang adalah waktu yang tepat untuk membangun NEAR Intents 🧵

NEAR Intents adalah teknologi yang mendukung aksesibilitas ZEC dan banyak token lainnya. Ini diluncurkan akhir tahun lalu dan sejak itu memfasilitasi $3 miliar + dalam volume alami.
Tapi ada lebih banyak hal dalam Intents daripada sekadar mesin pertukaran lintas rantai yang mewah. Mari kita uraikan:

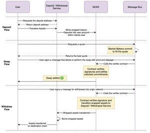
Pertama—kontrak penyelesaian di blockchain NEAR. Ini bertanggung jawab untuk memvalidasi eksekusi Intent yang benar dan otentikasi tindakan. Kontrak ini juga memungkinkan pengguna dari ekosistem blockchain yang didukung untuk membuat akun non-kustodian dalam protokol.
Kedua—bus pesan yang mengimplementasikan API bergaya RFQ. Layanan backend ini membantu frontend untuk menentukan harga yang dapat mereka tampilkan kepada pengguna. Bahkan tanpa layanan ini, pengguna dapat berdagang di NEAR Intents dalam format P2P.
Ketiga—mekanisme deposit/penarikan yang mengunci aset pada semua rantai dan aset yang dibungkus (atau sintetis) di NEAR, yang ditransfer ke kontrak penyelesaian.
Pembuat pasar memainkan peran kunci dalam infrastruktur Intents dengan menghubungkan ke bus pesan dan secara aktif memperdagangkan aset.
Berikut alur kerja lengkap di bawah tenda:

@zashi_app Beberapa proyek, seperti @infinex, mengintegrasikan NEAR Intents pada tingkat yang lebih rendah, yang memungkinkan penggunanya melakukan pertukaran BTC instan. Ini dicapai dengan memasukkan akun pengguna NEAR Intents langsung di dalam frontend.
Itu sebabnya Anda melihat "Bitcoin di NEAR" di Infinex.
@zashi_app @infinex Tapi inilah keajaiban sebenarnya dari Intents: Anda dapat menukar Bitcoin ini menjadi ETH secara non-kustodian dalam 1,2 detik dengan biaya komputasi kurang dari $0,01—finalitas cepat dan biaya tx rendah berkat inovasi tingkat protokol NEAR selama bertahun-tahun.
Ini adalah UX Web2 dengan kontrol Web3.
@zashi_app @infinex Jangan percaya hal di atas. Bersiaplah untuk kagum dan periksa ini sekarang juga di
@zashi_app @infinex Mari kita perbesar dua kunci pembukaan: 'pengguna dari blockchain yang didukung dapat membuat akun NEAR Intents' dan 'aset yang dibungkus' di NEAR.
Fitur-fitur ini membuka serangkaian kemungkinan yang sama sekali baru bagi pengembang dan pengguna DeFi.
@zashi_app @infinex Bayangkan pasar pinjaman di NEAR yang beroperasi dengan aset yang dibungkus dari rantai lain, ditambah memungkinkan pengguna untuk menggunakan dompet kripto apa pun untuk masuk.
Jadi, katakanlah, pengguna @lobstr masuk, memasok $XML melalui Intents dan meminjam $SOL. Keren, ya?
@rhea_finance, @TemplarProtocol 👀
@zashi_app @infinex @lobstr @rhea_finance @TemplarProtocol Atau, mungkin ada launchpad yang memungkinkan proyek meluncurkan token di blockchain apa pun dan memungkinkan pengguna dari ekosistem apa pun untuk masuk dan memasok likuiditas.
@calyxdotxyz 👀
@zashi_app @infinex @lobstr @rhea_finance @TemplarProtocol @Calyxdotxyz Atau mungkin ada pasar NFT lintas rantai yang mengabstraksi kompleksitas dompet.
@hotdao_ 👀
Anda mengerti maksudnya.
@zashi_app @infinex @lobstr @rhea_finance @TemplarProtocol @Calyxdotxyz @hotdao_ Dengan Intents, NEAR menciptakan infrastruktur yang memberdayakan pembangun untuk mengirimkan produk yang benar-benar diabstraksi rantai yang memindahkan likuiditas dengan mulus di seluruh rantai dan bekerja untuk semua pengguna.
Dalam ekonomi multi-rantai, Intents adalah cara plug-and-play terbaik untuk membangun aplikasi DeFi lintas rantai.
@zashi_app @infinex @lobstr @rhea_finance @TemplarProtocol @Calyxdotxyz @hotdao_ Satu hal lagi: jika Anda ingin mencoba Intents tetapi terbiasa dengan EVM, cukup gunakan Aurora Mainnet atau luncurkan rantai Anda sendiri yang kompatibel dengan EVM dan dapat dioperasikan dalam hitungan menit menggunakan Aurora Cloud @auroraisnear (gratis).
@zashi_app @infinex @lobstr @rhea_finance @TemplarProtocol @Calyxdotxyz @hotdao_ @auroraisnear @safe pengembang DeFi: sekali lagi, jangan mengambil lompatan keyakinan dan berkomitmen pada produk Anda ke satu ekosistem. Selamatkan diri Anda dari sakit kepala migrasi di masa depan.
Kirimkan ke semua orang. Tingkatkan TAM Anda ke semua kripto. Bangun di mana-mana sekaligus dengan membangun tumpukan NEAR dan Aurora.
34,46K
Teratas
Peringkat
Favorit

